Intelligent HTML, CSS, JavaScript editor

HTML5 editor + CSS3 editor + JS editor

HTMLPad is an intelligent all-in-one HTML, CSS and JavaScript code editor that will help you code faster and become more productive, now available with an integrated AI assistant. Packed with powerful features and tools, HTMLPad enables you to create, edit, validate, reuse, navigate and deploy your HTML, CSS and JavaScript code quickly and easily.

HTMLPad includes full-blown CSS studio and a powerful JavaScript editor offering you a complete package. What's new in 2025?

Purchase Now
One-time fee of just $49.95

An incredible bit of programming software. It is impeccable, and works as promoted.

— Michael Arnold, Web Developer
More More happy customers

Why switch to HTMLPad?

  • Save time & increase productivity
    HTMLPad combines speed of a simple editor and power of a full-size development environments allowing you to work much faster.
  • Switching is easy
    Interface and behavior is consistent with other editors. All essential features are right where they should be.
  • Fully customizable
    You can adjust text editor, menus, toolbars, shortcut keys and everything else to fit your needs perfectly.
  • Incredible all-in-one package
    Create, edit, validate and manage HTML, CSS, JavaScript within a single program!

How is HTMLPad better?

  • Faster startup
    Unlike with other web development editors, you do not have to wait while it loads.
  • No clutter
    HTMLPad is quick, clean and lightweight. It very powerful, yet not stuffed with useless buttons or panels.
  • Attention to detail
    HTMLPad features are carefully crafted with speed and productivity in mind.
  • Superb FTP/SFTP/FTPS features
    Upload/update your online website files in a just few clicks.
  • A lot of integrated tools
    Syntax checkers, validators, debuggers, beautifiers, CSS prefixizer etc.

Best HTML editor for learners

HTMLPad is very easy to learn and use. It works like a simple text editor, but offers a lot of helpful features such as HTML and CSS wizards and instant code-snippets, browser preview and more. HTMLPad actually helps you learn web coding and make less mistakes.

Powerful AI features *

AI-powered assistant can help you generate, modify and optimize code automatically, as well as find answers and solve coding challenges right within the comfort of your code editor.

HTML5 editor with a twist

Unlike visual HTML editing tools, text-based editors allows you to work on a professional level and produce quality code. HTMLPad HTML5 editor goes one step further and gives you tools for managing, testing and validating your code.


Top

Detailed feature list

Text editor

  • Syntax highlighting
    HTML, CSS, JavaScript, VBScript, PHP, ASP, XML, WML, Perl, SASS, LESS
  • Advanced text editor
    Line numbering, gutter, margin, word wrap, block select and more
  • Unicode support
    UTF-8, UTF-8 without BOM, UTF-16
  • Code minimap
  • Code folding
  • Line highlighting
  • Split editing
  • Macro recorder

Search & navigate

  • Go to anything
    Instantly jump to any file, symbol, word or line
  • Multi-highlighting
    All instances of the selected text are highlighted
  • Search and replace
    Quick search, detailed search, regular expressions, detailed results and more
  • Search and replace in files
  • Superb navigation
    Advanced bookmarks and quick jumps between recent places
  • Bracket highlighting
  • HTML tag highlighting
    Easily detect matching and missing tags

Keystroke savers

  • Auto brackets
  • Auto quotes
  • Smart Copy and Cut
    If nothing is selected, word at cursor is cut/copied (usual shortcuts)
  • Smart Paste
    If nothing is selected, word at cursor is replaced (default shortcut Shift+Ctrl+V)
  • Emmet plugin

AI-powered assistance *

  • Integrated AI-Chat / AI assistant
    Claude Sonnet, OpenAI GPT, DeepSeek and others
  • Automatically write, modify, validate code
  • AI-prompt history & library
  • Quick, one-click commands
    Check, Explain, Simplify, Add Comments
  • AI chat history
    Save and review previous conversations
  • Project-wide AI tools
    AI can work with all project files, not just individual code fragments

Preview

  • Built-in preview
    Chrome and IE rendering, split-screen mode, screen-size testing
  • XRay for HTML/CSS
  • One-click preview in web browser
  • Preview via web server
    external or built-in

Language tools

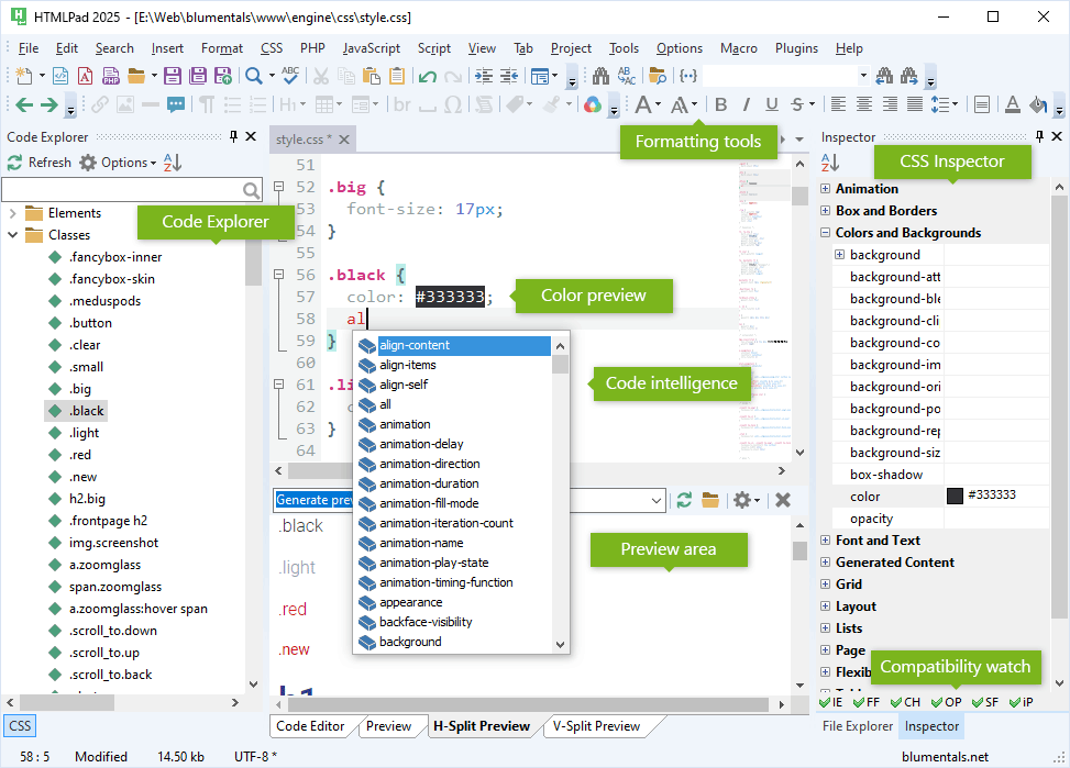
  • Code intelligence
    HTML, CSS, JavaScript
  • Code explorer/navigator
    HTML, CSS, JavaScript
  • Integration with online reference
    HTML, CSS, JavaScript

HTML and CSS

  • HTML and CSS inspector
  • HTML assistants
  • HTML tag auto-close
  • CSS assistants
    box editor, gradient editor, shadow editor
  • Inline color preview in CSS
  • Support for mobile development
    viewport assistant, CSS media queries
  • Support for Google fonts
  • HTML and CSS code beautifier
  • CSS prefixizer
  • CSS minifier
  • SASS and LESS support
  • Integration with W3 validators
    HTML and CSS
  • Integration with CSS HTML Validator
  • Integration with HTML Tidy for HTML5
  • Framework support
    Bootstrap 3, Bootstrap 4, Bootstrap 5

JavaScript

  • JavaScript framework support
    jQuery, React, Vue.js
  • JavaScript code beautifier
  • JavaScript code minifier
  • Integration with JSHint

File management

  • Built-in file explorer
  • Edit/save directly on FTP/SFTP/FTPS server or quickly publish all changed files
  • Built-in FTP/SFTP/FTPS browser
  • Project management
    Maintain separate projects, search within project, publish changes with a single click
  • SVN and Git integration
    with TortoiseSVN and TortoiseGit
  • One-click HTML publishing
    Publish HTML file and all linked files (images, css, js) get uploaded too

User interface

  • Flexible tab-based interface
    Draggable and dockable tabs, multi-monitor support
  • Quick interface switching
    Hide/show all side panels with a single key
  • Detailed customization
    Workspace layout, keyboard shortcuts, text editor behavior, toolbars and menus etc.

Plugin support

  • Add your own features by writing plugins
    plugins can be written in JScript and can utilize powerful Chromium engine
  • Plugin catalog

Other

  • HTML color picker
    Pick-from-screen feature, file colors, project colors, color palettes, lightness adjustment, rgb/rgba/hsl/hsla support
  • Inline ToDo
    with TODO, FIXME and CHANGED markers
  • Multi-item clipboard
  • Code snippet library
    Code templates, assignable shortcuts
  • Easy settings import/export
  • Crash recovery system
  • Diff tool integration

Free Download

Download HTMLPad

Purchase Now

One-time fee of just $49.95